Project
RTX-5090 Product Animation
A motion film focused on visualising the assembly of The RTX 5090 through controlled transitions and spatial continuity.
Categories
Product Animation
CLIENT
Self
Timeline
5 days · 2025
Intro
This is a motion film focused on visualising the assembly of The RTX 5090 through controlled transitions and spatial continuity.
The primary intent was to break down the product into its components and reassemble it in a way that feels seamless and readable. Rather than presenting the object as a static hero, the animation treats assembly as the central visual narrative. Assembly was treated as a fluid process rather than a sequence of isolated moments.The animation was planned around the physical logic of the product. Each component enters, aligns, and settles into place based on how it would realistically assemble. 2D blob tracking enhances the feeling of being built and precision.


Transitions
Transitions act as the backbone of this animation. Camera movement, object motion, and spatial alignment were designed to flow into one another, reducing the need for hard cuts. Perspective shifts were carefully timed so that changes in view feel like a continuation of motion rather than a reset.




Particle Simulations
Particle simulations was used towards the end to support the idea of emergence rather than decoration. In the beginning, particles indicate where components originate from through lightbeams, suggesting formation and convergence before the product fully resolves. These simulations were kept subtle so they enhance the assembly narrative without overpowering the form of the product itself.


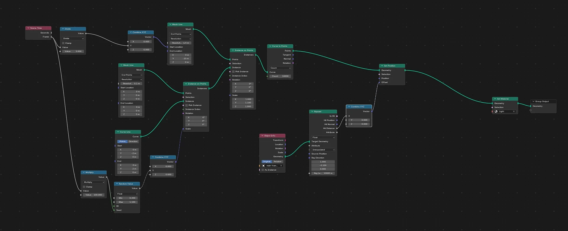
A significant part of this project involved building and refining a node setup to control lightbeam particles

Model - mistrender Song - In Orbit (Ian Post) SFX - Pixabay Inspired by - Into Clarity(Motion Key)


